Scripts de réception d'appels
Harmonisez la réception d'appels avec les scripts. Un script permet d'établir une liste de questions à poser et d'informations à récupérer. Le téléconseiller n'a qu'à suivre cette trame pour collecter toutes les informations nécessaires.
Comment ça marche ?
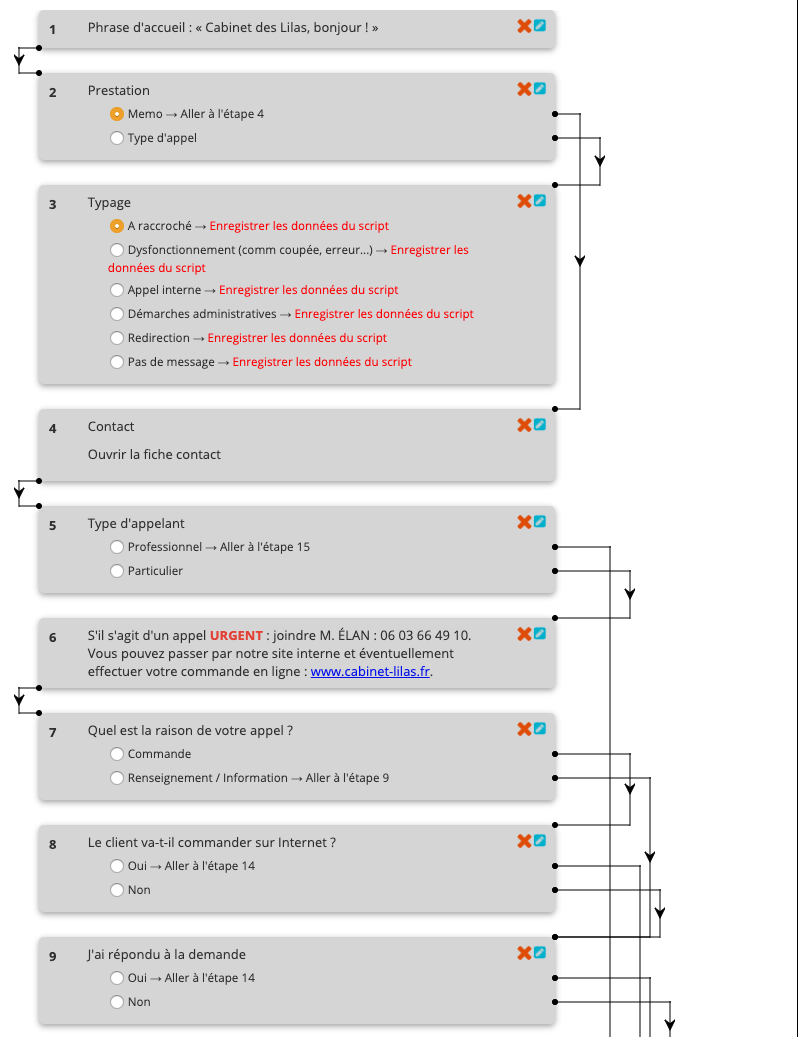
Un script, c’est comme un algorithme. On définit en amont toutes les questions possibles, et on prépare ensuite les réponses à donner en fonction de chaque question. Quand le téléconseiller décroche un appel, le script apparaît instantanément à l’écran. Il n’a qu’à renseigner les réponses de l’appelant et le script s’adaptera en fonction pour toujours présenter les informations pertinentes.
Personnalisation par client
Les scripts sont une succession d'étapes qui s'affichent selon les demandes de l'appelant. Vous pouvez créer autant de scripts que nécessaire pour s'adapter à chaque client et prévoir tous les cas de figure.
Gain de temps et d'efficacité
Les scripts permettent aux téléconseillers de n'oublier aucune question importante et de respecter un dialogue prédéfini. De la sorte, vous augmentez la productivité de votre centre.
Scénarios complexes
Les scripts peuvent contenir plusieurs centaines d'étapes. L'interface visuelle de création de scripts permet de s'y retrouver à l'aide de flèches et d'organisation par cliqué-glissé.
Intégration aux autres outils
Les scripts fonctionnent en harmonie avec le reste des outils Ubicentrex : les agendas, les messageries, les organigrammes… Vos scripts peuvent être conçus pour aider vos téléconseillers à la prise de message en les remplissant avec toutes les informations pertinentes. Le tout dans la même interface.
Le plus Ubi
Les scripts d’Ubicentrex permettent des cas complexes comme par exemple orienter les questions en fonction d’un code postal renseigné, créer un rapport d’appel, envoyer un mail à une adresse pré-définie en fonction des réponses qui ont été données par l’appelant.
